I denna guide kommer vi gå genom ytterligare tips kring att jobba med, och i, FlexBox02 modulen.
Denna guide kräver att du är färdigt inloggad om du är osäker på hur du loggar in på Digistoff se vår guide Hur loggar man in?
Om du vill skapa ett formulär på en helt ny sida men inte vet hur man skapar en ny sida se guiden Hur skapar man en ny sida?
Lång text i FlexBox modulen
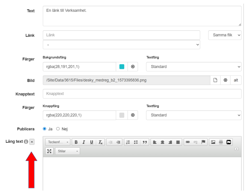
Det finns en möjlighet att skriva in en längre text i FlexBox modulen. Genom att klicka på Hantera låda (klicka till exempel på den lilla pennan nere i högra hörnet för att ändra något i FlexBoxen) så går det att klicka på en pil vid texten Lång text.

Efter klicket öppnas en texteditor som i princip är samma typ av editor som finns i Digistoffs textmodul. I det här fallet skrivs det in en lite längre text i det fältet som vi vill synliggöra på ett annat sätt.
I det här exemplet har vi två FlexBoxar insatta på en sida. Den högra av dessa har nu fått ett långt textfält med en längre text insatt.

Den högra av FlexBoxarna (se ovan bild) har ändrats till att få ett långt textfält ifyllt. Ett sätt att, med hjälp av en FlexBox, till exempel snyggt kunna presentera en styrelse.

Då ett långt textfält används och en besökare klickar på den boxen så öppnas det som ett "fönster" med text. Det här kan användas, till exempel, att presentera styrelsens medlemmar med hjälp av FlexBoxar. Bakgrundsbilden kan vara en bild på en styrelsemedlem och i det långa textfältet en presentation av just den styrelsemedlemmen.